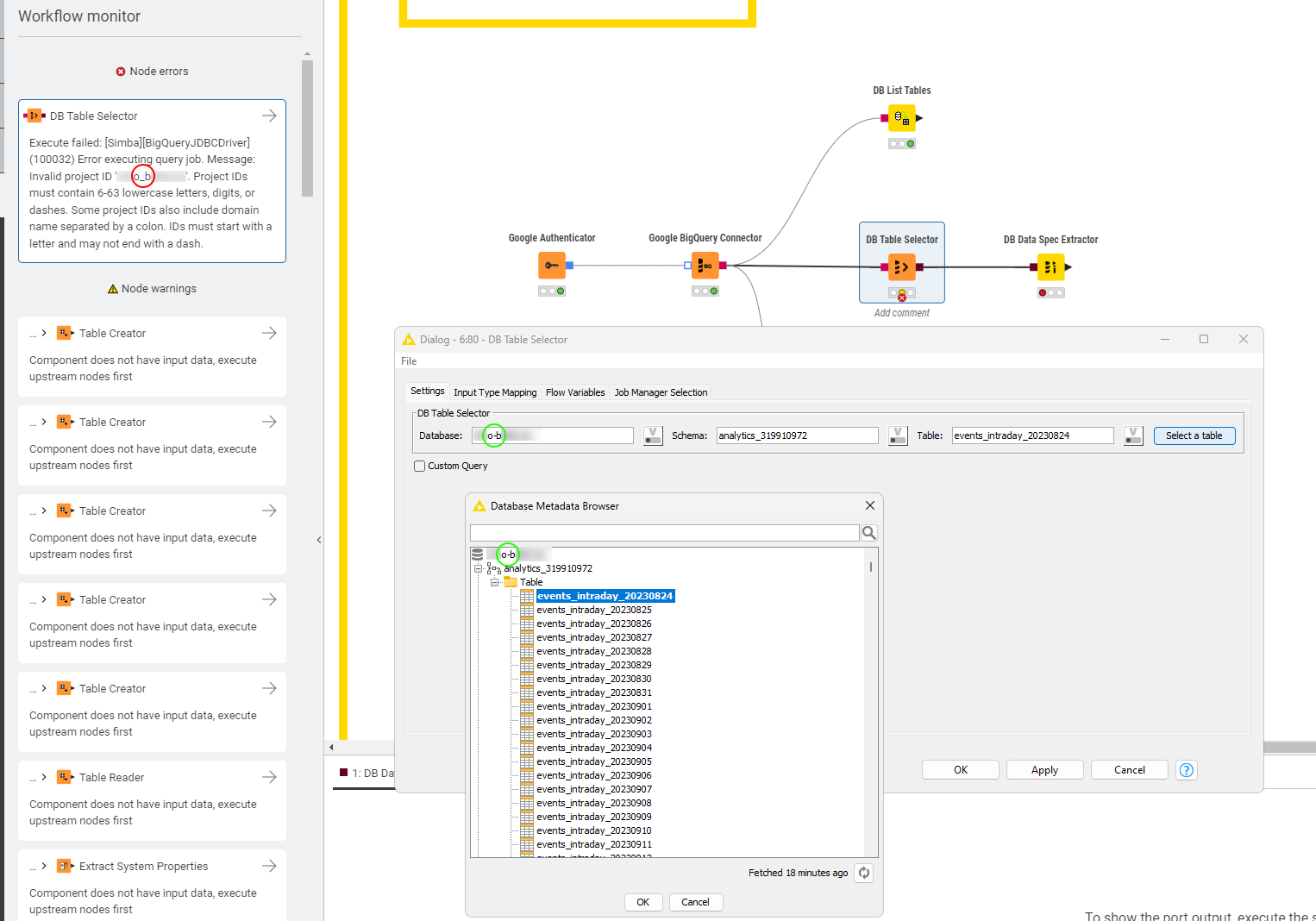
DB Table Selector sanitizes DB name causing error (Google BigQuery)

Hi,

it appears the DB Table Selector is applying some sanitization causing the Project ID to become invalid. Using the select a table option and all prev. nodes worked perfectly fine.

DB Table Selector

Execute failed: [Simba][BigQueryJDBCDriver](100032) Error executing query job. Message: Invalid project ID '???o_b???????'. Project IDs must contain 6-63 lowercase letters, digits, or dashes. Some project IDs also include domain name separated by a colon. IDs must start with a letter and may not end with a dash.

Note that I connect to Google BigQuery.

Best
Mike

Hi Mike,

you can disable this behavior via the Advanced tab of the Big Query Connector node by deselecting the “Replace non-word characters in identifiers” option as shown below. We introduced this option since Big Query does not allow these characters in identifiers.

We have an open ticket to exclude the project identifier from this treatment (internal ticket number: AP-17527).

Bye

Tobias

3 Likes

Thanks for the hint. Just out of curiosity, will you auto/conditionally-enable that option if a Google Big Query, identified via Database Dialect or some identifier in the JBDC driver, is present?

Hello,

this option is enabled by default if you select Google BigQuery as database dialect e.g. in the DB Connector or in the Google BigQuery Connector node.

Bye

Tobias

It was nto for me. I placed the node and did not modify anything in particular. Will double verify this later.

Hi @tobias.koetter,

disabling this option causes issues further dwon the line. Attempting to access tables in Google Looker Studio which contain column names with spaces does not work per:

Flexible column names support the following characters:

  • Any letter in any language, as represented by the Unicode regular expression \p{L}.

  • Any numeric character in any language as represented by the Unicode regular expression \p{N}.

  • Any connector punctuation character, including underscores, as represented by the Unicode regular expression \p{Pc}.

  • A hyphen or dash as represented by the Unicode regular expression \p{Pd}.

  • Any mark intended to accompany another character as represented by the Unicode regular expression \p{M}. For example, accents, umlauts, or enclosing boxes.

  • The following special characters:

    • An ampersand (&) as represented by the Unicode regular expression \u0026.

    • A percent sign (%) as represented by the Unicode regular expression \u0025.

    • An equals sign (=) as represented by the Unicode regular expression \u003D.

    • A plus sign (+) as represented by the Unicode regular expression \u002B.

    • A colon (:) as represented by the Unicode regular expression \u003A.

    • An apostrophe (') as represented by the Unicode regular expression \u0027.

    • A less-than sign (<) as represented by the Unicode regular expression \u003C.

    • A greater-than sign (>) as represented by the Unicode regular expression \u003E.

    • A number sign (#) as represented by the Unicode regular expression \u0023.

    • A vertical line (|) as represented by the Unicode regular expression \u007c.

    • Whitespace.

Best
Mike