Remove float type from Java Snippet?

Hi,

while preparing a workflow for knowledge sharing and Community Hacking days, I wondered why there is no support for the type float. Anyways, I did not further dig into that but happen to notice float is (still?) supported by the Java Snippet.

Which begs the question what the support status of the type float is or if that is something which still needs to get removed.

Best
Mike

Hi Mike,

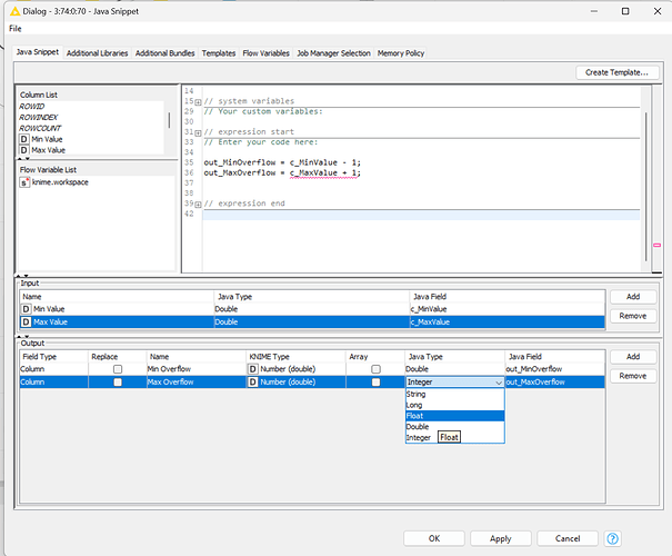
the float highlighted in the screenshot is a Java type. On the KNIME side (two columns further left) there should only be the expected KNIME data types.

Cheers,
nan

Hi @mwiegand, The “Float” data type in java is a non-integer datatype similar to Double but with even poorer precision (as it uses 32 bits to store the number instead of 64), so it’s probably best avoided anyway. :wink:

Jupp, got that deviation to double but thinking at scale here … or recalling the „Will they blend“ Knime series:

Data emerging from one source, being unintentionally converted to one incompliant with the source (i.e. DB schema) and inserted / uploaded again causing issues.

1 Like