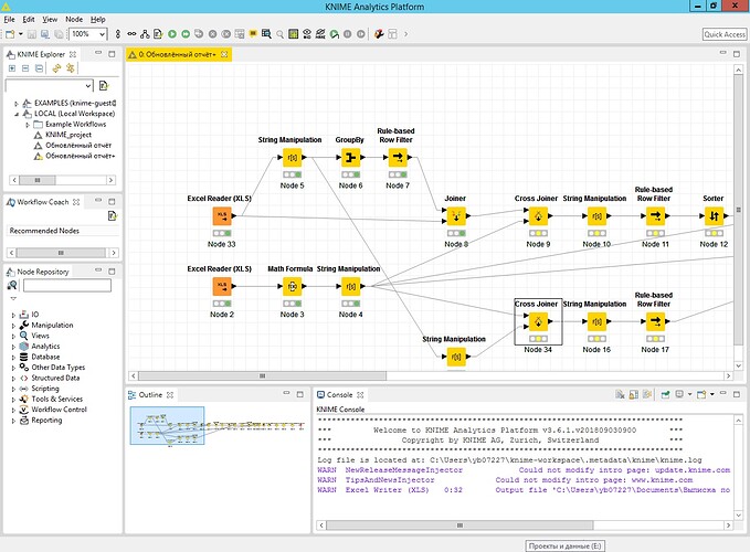
Hi! I ran into a problem: sometimes the node “Cross joiner” disappears from the project after closing. I have not this problem with other projects. I add screenshots.
These things come to my mind
- you could update KNIME to the latest version
- The name of your workflow contains a “+” maybe keep the names more simple
- what hard drive or SSD are you using? Is the file system “stable” and the OS up to date?
Hi @Goger
I never did see this before and would be very interested in the workflow, if you are allowed to share it.
If possible attach the broken workflow, without the data here. Also the log file could give us more information.
Thank you! Iris
@Goger One question: by any chance do you use the parquet storage format for internal storage? And what version is it?

